Les propriétés des éléments

Cette page de documentation vous présente de manière détaillée certaines propriétés du Studio.

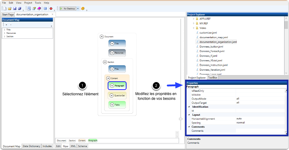
Pour modifier une ou plusieurs propriété(s) s'un élément :

  1. cliquez sur l'élément
  2. apportez les modifications voulues dans la zone des propriétés (située en bas à droite du Studio)

IsReadOnly

La propriété IsReadOnly peut contenir une expression qui va permettre de déterminer si l'élément peut être modifié ou non. Par défaut, l'élément est modifiable

Pour modifier la propriété IsReadOnly (1), cliquez sur le bouton qui apparait dans la zone de remplissage (2) puis ajoutez l'expression voulue via l'éditeur d'expression (3)

IsVisible

La propriété IsVisible peut contenir une expression qui va permettre de déterminer si l'élément doit être affiché ou non. Par défaut, l'élément est affiché.

Pour modifier la propriété IsVisible (1), cliquez sur le bouton qui apparait dans la zone de remplissage (2) puis ajoutez l'expression voulue via l'éditeur d'expression (3)

OutputMode

La propriété OutputMode détermine la visibilité de l'élément en fonction du mode d'appel du document :

  • Interview : l'élément concerné est uniquement présent dans les formulaires interactifs et donc ne sera pas présent dans les rapports
  • Report : l'élément concerné est uniquement présent dans les rapports et donc ne sera pas présent dans les formulaires interactifs
  • All (par défaut) : l'élément concerné est présent dans tous les cas de figure

Pour modifier la propriété OutputMode (1), sélectionnez l'option voulue dans la liste déroulante (2)

OutputTarget

La propriété OutputTarget détermine la visibilité de l'élément en fonction du du type de support :

  • Desktop : l'élément concerné est uniquement présent dans les formulaires interactifs utilisés sur ordinateur.
  • Mobile : l'élément concerné est uniquement présent dans les formulaires interactifs utilisés sur mobile.
  • All (par défaut) : l'élément concerné est présent dans tous les cas de figure

Pour modifier la propriété OutputTarget (1), sélectionnez l'option voulue dans la liste déroulante (2)

Name

La propriété Name permet d'identifier l'élément.

DefaultValue

La propriété DefaultValue contient un nom de variable dont la valeur initialise la saisie (champs de saisie vides par défaut)

Pour modifier la propriété DefaultValue (1), cliquez sur le bouton qui apparait dans la zone de remplissage (2) puis ajoutez l'expression voulue via l'éditeur d'expression (3)

RefreshOnExit

La propriété RefreshOnExit contient une expression qui détermine si l'écran en cours doit être rafraîchi au moindre passage dans le champs de saisie. par défaut, seule la navigation ordinaire (map, bouton, ...) provoque des rafraîchissements d'écran.

Pour modifier la propriété RefreshOnExit (1), sélectionnez l'option voulue (True ou False) dans la liste déroulante (2).

IsRequired

La propriété IsRequired permet de contenir une expression qui détermine si la saisie est obligatoire ou facultative (par défaut).

Pour modifier la propriété IsRequired (1), sélectionnez l'option voulue (True ou False) dans la liste déroulante (2). L'option "Expression" vous permettra d'ouvrir l'éditeur d'expression.

IsEnabled

La propriété Is Enabled peut contenir une expression qui va déterminer si l'élément est activé ou non. Par défaut, il est activé.

Pour modifier la propriété IsEnabled (1), cliquez sur le bouton qui apparait dans la zone de remplissage (2) puis ajoutez l'expression voulue via l'éditeur d'expression (3)